Try Hack Me Overpass 2 – Hacked Çözümü
Bu blog yazımda, NinjaJc01 tarafından oluşturulan TryHackMe platformunda bulunan ücretsiz bir oda olan Try Hack me de bulunan Overpass 2 – Hacked odasının çözümü için bir yol anlatacağım. Overpass- 2; Forensiscs, Reseach ve attack olmak üzere bize toplamda 3 görev sunmaktadır. Bu görevleri sırasıyla gerçekleştirelim.
Görev-1
OverPass hacklendi! SOC ekibi (Paradox, promosyon için tebrikler) parçalara bakarken gece geç vardiyada şüpheli faaliyetler fark etti ve saldırı gerçekleşirken paketleri yakalamayı başardı.
Saldırganın nasıl içeri girdiğini anlayabilir ve Overpass’ın üretim sunucusuna geri dönebilir misiniz?
Not: Bu oda bir çözüm olsa da, araçlar ve Linux ile aşinalık beklemektedir. Temel Wireshark’ı öğrenmenizi ve minimum olarak CC: Pentesting ve Learn Linux’u tamamlamanızı öneririm.
PCAP dosyasının md5 değeri: 11c3b2e9221865580295bc662c35c6dc
Kısacası burada network trafiğinin yakalandığını belirtiyorlar bende Downloand kısmından PCAP dosyasını indirdim.
Ters kabuk yüklemek için kullandıkları sayfanın URL’si neydi?
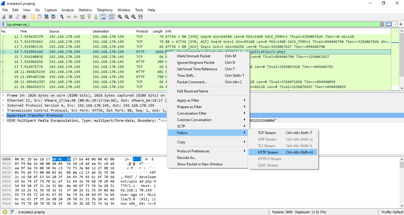
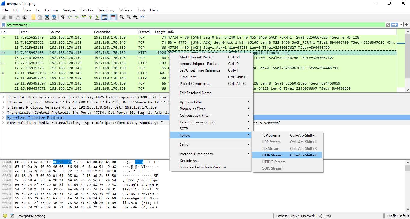
Burada bizden istenen saldırganın URL adresindeki reverse sheeli nereye yüklediği. İndirmiş olduğum PCAP dosyasını wiresahra programı ile açtım.
Açtığım pcap dosyasında ilk TCP paketine sağ tıklayarak follow seçeneğine geldim TCP steam kısmında saldırganın akıştaki ilk TCP paketine baktığımdan, reverse Shell yüklemek için kullandığı URL görebildim
Saldırgan erişim sağlamak için hangi payloadı kullandı?
Burada wireshark saldırganın payloadı http protokolünü kullanarak yükleyebileceğinden gözümüze upload çarpan http paketini açıyorum.
Saldırgan, özel erişim için hangi şifreyi kullandı?
Bir netcat reverse shell her şeyi düz metin olarak iletir!
Burada hintten yola çıkarak reverse shelden sonra tcp protokollerini inceledim ve şifre bilgisine ulaşabildim
Saldırgan nasıl kalıcılık elde etti?
Aynı tcp paketi üzerinde devam ettiğim zaman githupta Shell indirdiğini gördüm ve bu Shell sayesinde saldırgan kalıcılık elde etmeye çalışmış.
Fasttrack wordlistini kullanarak, sistem şifrelerinin kaç tanesi kırılabilirdi?
Saldırgan gölge dosyasını attı mı? Onları kendiniz kırmayı deneyin.
Öncelikle Fasttrack wordlistini bilmediğim için googleda araştırdım. https://github.com/trustedsec/social-engineer-toolkit/issues/351 adresinden fasttrack.txt indiriyorum.
Daha sonra yine daha öncelerden yakalamış olduğum pakette hash değerlerini kopyalıyorum
Kopyaladığım hash değerleri kali makinemde crak.txt olarak nano üzerinden kayıt ediyorum.
Görüldüğü üzere 4 tane hash değerinin kırıldığını bulduk.
İlk görev böylece bitti ikinci göreve başlıyoruz.
Artık arka kapı kodunu bulduğunuza göre, onu analiz etme zamanı.
Dediğine göre araka kapıyı indiriyoruz.
Backdoor için varsayılan hash nedir?
Bulmak için indirdiğim backdoor klasörüne gidiyorum.
Daha sonra içerisindeki dosyaları listeliyorum.
Ana dosya olan main.go içerisine nano editörü ile giriş sağlıyorum.
Arka kapı için kodlanmış nükte nedir?
Kodu okursanız, işlev çağrısına hangi nükte sağlandığını oldukça hızlı bir şekilde görebilirsiniz.
Az önce incelediğim kod tan devam ediyorum.
Saldırganın kullandığı hash neydi? – bunun için PCAP’a geri dönün!
Kodu okurken, -a veya –hash bayrağı çalışma zamanında bir karma sağlamak için kullanılabilir.
Burada hinti ve soruda PCAP dosyasını belirtiği için hemen pcap dosyama geri dönüyorum daha önceden incelediğim TCP paketinden saldırganın kullanmış olduğu değerini gördüm.
Rockyou ve seçtiğiniz bir kırma aracını kullanarak hash’ı kırın. Şifre nedir?
nükte, bu yüzden doğru modu kullandığınızdan emin olun. Bu aynı zamanda crackstation vb’nin çalışmayacağı anlamına gelir.
Bu soruda bize saldırganın kullanmış olduğu şifreyi sormaktadır. Şifrenin hash değeri elimizde bunu kırmak için hashcat aracını kullanacağım ama daha önce hash analizini yaparak hangi hash algoritması ile hashlendiğini bulmak gerekiyor.
Şimdi hashcat aracını kullanmak için kali makinemden yüklü olup olmadığını kontrol ettikten sonra hash craklyiceğim.
Görev 2’yide bitirdik böylelikle şimdi görev 3 geçelim.
Olay araştırıldığına göre Paradox’un, Overpass üretim sunucusunun kontrolünü tekrar ele geçirmesi gerekiyor.
Kutunun üzerinde, Overpass’ın sunucuyu biçimlendirerek kaybetmeyi göze alamayacağı bayraklar var!
Bu görevde Deploy butonuna tıklayarak hedef makinemi aktifleştirdim.
Saldırgan web sitesini tahrif etti. Başlık olarak hangi mesajı bıraktılar?
Burada web sitesinin başlığı sorulduğu için kali makinamdan hedef sistemin ip adresini browserıma yazdım ve başlığı okuyabildim.
Daha önce bulduğunuz bilgileri kullanarak, geri dönün!
Bu görevde daha önce elde ettiğimiz bilgileri kullanarak sisteme erişmemiz iseteniyor.
Saldırganın arka kapı bıraktığını biliyoruz bu arka kapıyı kullanacağım. Saldırganın arak kapı parolasınında “november16” olduğunuda biliyorum şimdi arka kapının hangi bağlantı noktasını kullandığını bulmak için kodlarını inceliyorum.
Burada 2222 yerel bağlantı noktası olduğunu görüyorum şimdi sisteme girebilmek için bu bağlanatı noktasını kullanacağım
Kullanıcı bayrağı nedir?
Burada bağanmış olduğum sistemlerin dizinlerinde gezerken user.txt gördüm ve içerisine baktığım zaman flag değerini gördüm
Root flag nedir?
Saldırgan, parola olmadan tekrar root almaları için hızlı bir yol bıraktı mı?
Bize burada root olmamız isteniyor ilk olarak root dizinine erişmeye çalıştım tabiki engellendi.
James kullanıcının nelere erişebildiğini görmek içi “ls -lah” komutu çalıştırdım.
Burada dikkat,mi .suid_bash çekiyor hemen bu bash scriptini yetki yükletmek için “./.suid_bash –p ” yazıyorum daha sonra whoami komutunu çalıştırınca root olduğumu görüyorum.
Daha sonra root dizinin altına giriyorum ve ls komutunun sonunda root.txt görüyorum cat komutuyla açınca da flag değeriyle karşı karşıya kalıyoruz.






